PlantUML - 코드로 시퀀스다이어그램 그리기

PlanutUML 작성 툴

PlantUML을 작성하기 위한 툴은 여러가지가 있다. Boost Note를 쓰면 별도의 설정을 하지 않아도 곧바로 문서를 작성하면서 코드로 시퀀스다이어그램을 그릴 수 있다. 만약, VS Code를 사용한다면 다음의 포스트를 참고하여 설정하면 된다.


기본 문법

PlantUML을 사용하여 시퀀스다이어그램을 작성하기 위한 주요 규칙을 살펴본다.


문서 작성 규칙

@startuml

작성본문

@enduml

의 형식으로 작성하면 된다. 만약, VS Code에 extension을 사용하여, Markdown Preview Extended까지 사용했다면,

```plantuml
@startuml

작성본문

@enduml
```

과 같이 바깥에 한번 더 감싸줘야 한다. 혹은, @startuml ~ @enduml 부분은 생략 가능하다. 그러나, VS Code로부터 다른 에디터로 이관할 가능성도 있으므로, 개인적으로는 해당 애노테이션은 유지하는 것이 낫지 않을까 생각한다.


기본 표현

작성 본문에 들어가는 표현은 기본적으로 다음과 같이 작성한다.

  • A -> B: A에서 B로 요청
  • A <-- B: B에서 A로 응답 (return 문으로 대체 가능)
  • A -> A: A 자신에게 요청

이렇게만 작성하면, A에서 B로 이어지는 실선 화살표와, B에서 A로 이어지는 점선 화살표를 확인할 수 있을 것이다. 콜론(:) 뒤에 기록한 글씨는 화살표 위에 출력할 메시지의 내용이다.

```plantuml
A -> B: request1
return: response1

A -> B: request2
A <--B : response2
```


참여자(participant)

화살표를 보내거나 받는 요소를 참여자(participant)라고 한다. 별다른 설정을 하지 않는다면, 위의 문서에 작성한 순서대로 좌에서 우로 참여자들이 배치가 될 것이다. 그러나, 막상 그림을 그려놓고 보면, 노출되는 순서를 강제로 제어하고 싶을 수 있다. 참여자와 관련된 설정은 다음과 같다.

  • 종류: participant, actor, boundary, control, entity, database, collections, queue
    ```plantuml
    participant participant
    actor actor
    boundary boundary
    control control
    entity entity
    database db
    collections collections
    queue queue
    ```
  • 노출 순서 변경: order N 의 형식으로 표기한다. N에 숫자를 기록하는데, 작을 수록 앞에 노출된다.
    위에 노출한 요소들에 임의의 숫자들을 아래와 같이 부여해 보면 노출되는 순서가 달라진다.

```plantuml 
participant participant order 50 
actor actor order 30 
boundary boundary order 20 
control control order 15 
entity entity order 45 
database db order 5 
collections collections order 70 
queue queue order 35 
```
  • 공백 혹은 특수문자 포함시: 따옴표로 묶어주자.
```plantuml 
participant "have a space" participant "have_special_chars()" 
```
  • 별칭 지정: 참여자의 원본 이름이 너무 길거나 공백문자가 포함되어 따옴표로 묶어줘야 한다면 이후 문서 작성이 힘들다. 별칭을 지정하여 문서작성의효율을 높이자. 참여자 as X 와 같은 식으로 뒤에 as X를 붙여주면, X로 별칭을 지정할 수 있게 된다. 이후 문서에서는 원본 이름대신 X를 대신 사용할 수 있다.

<별칭 지정 전>


```plantuml
participant "have a space"
participant "have_special_chars()"

"have a space" -> "have_special_chars()": too long to type
```

<별칭 지정 후>


```plantuml
participant "have a space" as A
participant "have_special_chars()" as B

A -> B: it's much better
```


번호매기기

autonumber라고 써주면, 그 지점부터 기본적으로 1씩 증가하면서 숫자가 메시지 앞에 표시된다. 사실 시퀀스다이어그램에서의 순서는 위에서 아래로 흐른다고 암묵적으로 알고 있기에 이 순서가 뭐가 의미가 있겠냐 싶겠지만, 발표를 해보면 알게된다. 숫자의 중요성은 다른 사람앞에서 설명하는 순간 깨닫게 될 것이다. autonumber X Y라고 표시하면, 시작 번호와 증가값을 줄 수도 있다. autonumber를 다시 쓰면, 그 시점부터 번호가 다시 매겨지는 효과가 있다. 숫자를 임의의 숫자부터 다시 시작하고 싶은 부분에 다시 autonumber를 표기하면 된다.

```plantuml
autonumber 10 10
A -> B: request A->B
B -> C: request B->C
B <-- C: response B<-C
... do something ...
autonumber 100 10
B -> C: request B->C
B <-- C: response B<-C
A <-- B: response A<-B
```

위의 예에서는, 10부터 시작하고 10씩 크기를 증가시켰다. 이후 중간에 do something이라고 표현된 부분을 기점으로 번호를 점프시켜서 다시 증가시키도록 작성하였다.


그룹으로 묶기

  • alt/else: if~else로 로직의 분리를 표현
  • loop: 반복문 표현
  • group: 임의의 그룹을 표현
```plantuml
autonumber 10 10
A -> B: request A->B
alt it's sunny
    loop have fun till sunset
        B -> C: request B->C
        B <-- C: response B<-C
    end
else it's not suuny
    group plan B
        B -> C: request B->C
    end
    B <-- C: response B<-C
end    
A <-- B: response A<-B
```

위와 같이, alt/else와 group, loop 등을 활용하여, 논리적인 그룹을 적절하게 표현할 수 있다.


노트 추가하기

사실 그림만으로 다른 사람들을 이해시킬 수 있어야 하는데, 어쩔 수 없이 설명을 남겨야 하거나 간소화 해야 한다면 노트를 활용하자.

  • note left: 왼쪽에 노트 붙이기
  • note right: 오른쪽에 노트 붙이기
  • note left of A: A의 왼쪽에 노트 붙이기
  • note right of A: A의 오른쪽에 노트 붙이기
  • note over A: A의 선위에 노트 붙이기
  • note across: 전체 참여자에 걸쳐 노트 붙이기

노트를 적을 때는,

  • note 위치옵션: 내용
  • note 위치옵션: 내용\n줄바꿔서기록
  • note 위치옵션
    내용1
    내용2
    end note
    의 형태로 작성 가능하다.
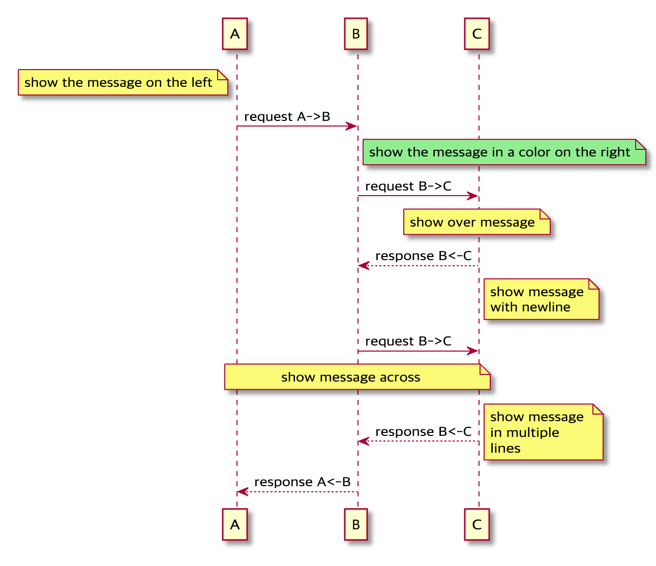
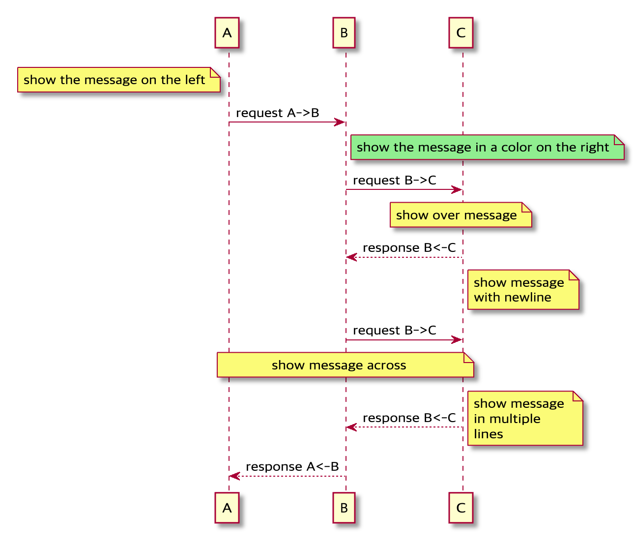
    ```plantuml 
    note left of A: show the message on the left 
    A -> B: request A->B note right of B #lightgreen : show the message in a color on the right 
    B -> C: request B->C note over C: show over message 
    B <-- C: response B<-C note right of C: show message\nwith newline 
    B -> C: request B->C note across: show message across 
    B <-- C: response B<-C note right show message in multiple lines end note 
    A <-- B: response A<-B 
    ```

구분자/지연을 통한 분리 표시

==메시지==를 사용하여 논리적인 구분을 할 수 있고, ...메시지... 형태로 일정 시간이 경과했음을 나타내는 표시도 가능하다.

```plantuml
== Initialization ==
A -> B: request A->B
B -> C: request B->C
B <-- C: response B<-C
... do something ...
B -> C: request B->C
B <-- C: response B<-C
== Wrap up ==
A <-- B: response A<-B
```


life cycle 표시

activate A ~ deactivate A 명령어로 life cycle을 표시할 수 있다.

```plantuml
A -> B: request A->B
activate B
B -> C: request B->C
B <-- C: response B<-C
deactivate B
B -> C: request B->C
activate C
C -> C: process
B <-- C: response B<-C
deactivate 
A <-- B: response A<-B
```


참고

Designed by JB FACTORY